AI画像生成の自由度を大きく広げてくれるComfyUI。ノードベースの構造でカスタマイズ性が高く、慣れると自分専用の制作環境を組み立てられるのが魅力です。しかも無料で利用可能。
本記事では、ComfyUIをこれから始めたい人向けに、導入から初期設定までをわかりやすく解説します。PythonのインストールやComfyUIのダウンロード、初回起動までを順番に説明するので、初心者の方でも安心して進められます。
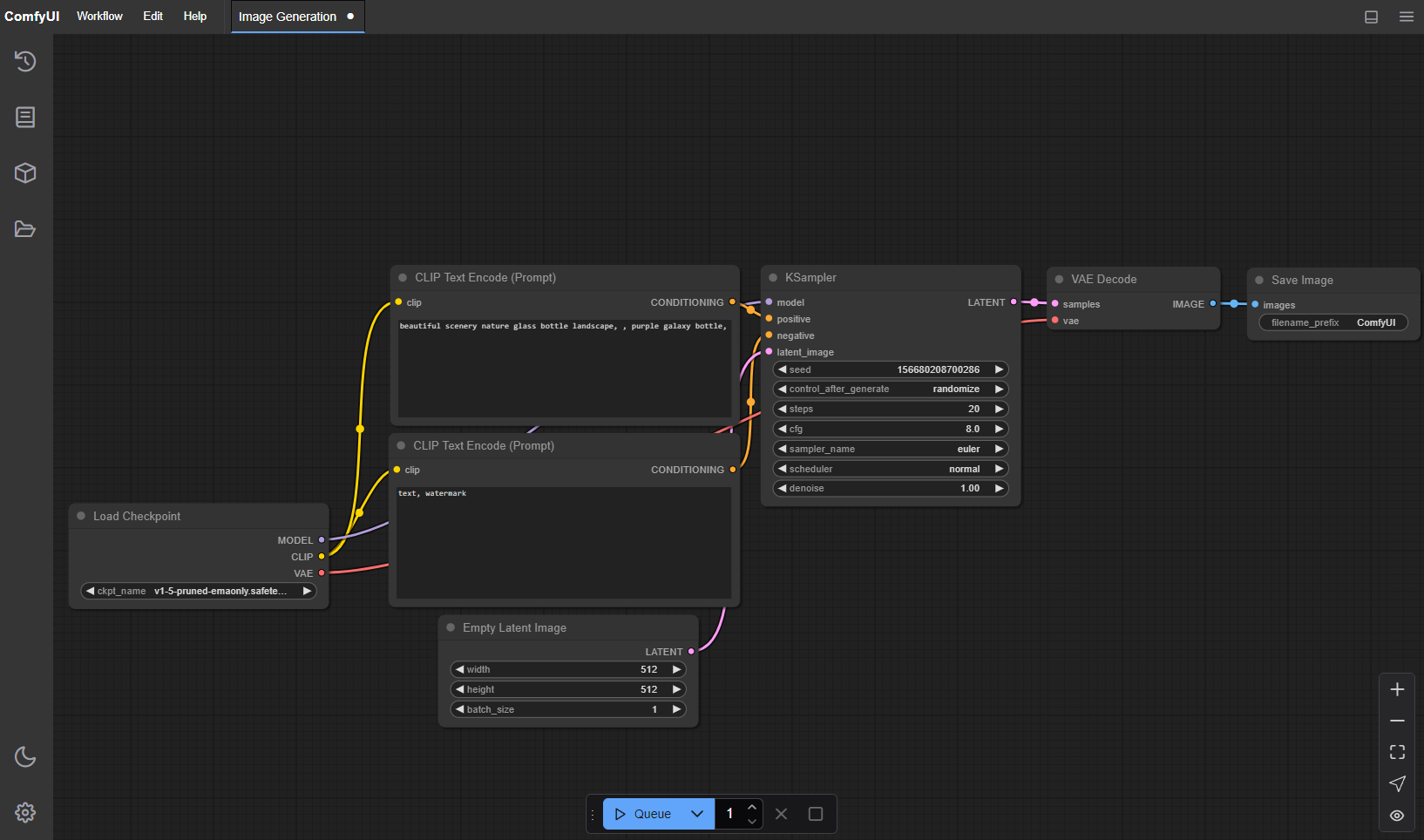
ComfyUIとは?特徴をざっくり理解する
ComfyUIは、Stable Diffusionを動かすための「フロントエンドツール」のひとつです。
通常のWebUI(例:Automatic1111)と違い、ComfyUIは ノードをつなげて処理を組み立てる スタイルを採用しています。
ノードベースで柔軟にワークフローを構築可能
画像生成から動画、カスタムノードの利用まで幅広く対応
完全無料で利用でき、オープンソースで日々アップデート中

初心者には最初とっつきにくく感じるかもしれませんが、慣れると「この処理を足したい」「この順番を変えたい」といった調整が簡単にできるのが最大の強みです。
導入前に必要な環境と準備(事前準備)
【必須ソフト】
Python 3.12.x(推奨)
---多くのカスタムノードや拡張機能との互換性が高く、最も安定しています。
Python 3.13
---公式に「very well supported」と明記。ただし一部カスタムノードで未対応の場合あり。
Git(推奨)
---ComfyUI本体や多くのカスタムノードを簡単に取得・更新できるため、導入を強く推奨します。
👉 Gitを使いたい人は 公式サイト からインストールしておきましょう。
【PCスペックの目安】
GPU: NVIDIA製推奨(VRAM 6GB以上。8GBあれば安心)
CPU/RAM: 一般的なミドルレンジPCでOK
OS: Windows / Linux / macOS
導入手順(ステップ形式)
ここからは実際にComfyUIをPCに導入していきます。
手順はシンプルなので安心してください。
step
1Pythonをインストール
ComfyUIを動かすにはPythonが必須です。以下の手順でインストールしましょう。
2)「Stable Releases」から Python 3.12.x を探してダウンロード(例:「Python 3.12.7」)
3.13も利用可能ですが、一部ノード非対応の可能性あり。初心者は3.12を推奨します。
3)インストーラを起動し、最初の画面で「Add Python to PATH」に必ずチェックを入れてから「Install Now」をクリックします。
これにチェックを入れることで、コマンドプロンプトやPowerShellからPythonコマンドが使えるようになり、後の手順がスムーズに進められます。


step
2ComfyUIのリポジトリをダウンロード
ComfyUI本体を入手する方法は 2種類 あります。
Gitを使う場合(更新が簡単になる方法):
1)まず、Git for Windows公式サイトからインストーラをダウンロードし、インストールします。
2)任意のフォルダ内でアドレスバーに「cmd」と入力してコマンドプロンプトを開く
3)以下を入力してEnterキーを押すと、自動的にComfyUI一式がダウンロードされます。
git clone https://github.com/comfyanonymous/ComfyUI.git
Gitを使わない場合(初心者向け):
1)ComfyUI公式GitHubを開く
2)「Code」→「Download ZIP」をクリック
3)ZIPを解凍して任意のフォルダに配置

step
3初回起動
ComfyUIには複数の起動方法がありますが、本記事では最も安定して確実な「ソースコード版」を中心に解説します。
理由は、ポータブル版やbatファイルは手軽な反面、環境依存で動作が不安定になることがあるためです。初心者の方もまずはソースコード版を覚えておくと、後々のカスタマイズやトラブル対応がしやすくなります。
【ソースコード版(おすすめ)】
1)「スタート」メニューからコマンドプロンプトを開きます。
2)ComfyUIを配置したフォルダに移動します。例:
cd C:\AI\ComfyUI
3)仮想環境を有効化します。
.\venv\Scripts\activate
4)ComfyUIを起動します。
python main.py
5)数秒待つとログが流れはじめ、ブラウザで以下のURLを開くとComfyUIが表示されます。
http://127.0.0.1:8188
【補足:ポータブル版・batファイルでの起動】
ComfyUIフォルダ内には以下のようなファイルも用意されています。
NVIDIA製GPUの場合 → run_nvidia_gpu.bat
AMD製GPUの場合 → run_amd_gpu.bat
GPUがない場合 → run_cpu.bat
これらをダブルクリックするだけでも起動可能です。ただし、環境によっては依存関係のエラーが出る場合があるため、確実性を重視するならソースコード版の手順がおすすめです。
初期設定と基本の操作
ComfyUIを動かすためには、Stable Diffusionモデル(ckptまたはsafetensorsファイル)を指定のフォルダに置く必要があります。
・モデル → ComfyUI/models/checkpoints
・VAE → ComfyUI/models/vae
モデルは Civitai や Hugging Face などから入手可能。
モデル名が正しく表示されないときは、ファイルを正しいフォルダに置いたか確認しましょう。
トラブルシューティングとよくある質問
| 症状 | 原因と対策 |
| 画面が真っ黒でComfyUIが起動しない |
Pythonのバージョンが古すぎるか、環境変数(PATH)が正しく設定されていない可能性があります。Python 3.12を再インストールし、インストーラの最初の画面で「Add Python to PATH」にチェックを入れることを確認してください。
|
| 「ModuleNotFoundError」と表示される |
必要なライブラリがインストールされていません。ComfyUIフォルダ内にある run_nvidia_gpu.bat などの実行ファイルを再度起動し、ライブラリの自動インストールを試みてください。または、手動で pip install -r requirements.txt を実行することもできます。
|
| 起動中に「CUDA out of memory」と表示される |
GPUのVRAM容量が不足しています。画像解像度を下げるか、バッチサイズを小さく設定してください。また、他のアプリケーションを終了してVRAMを開放することも有効です。
|
| モデルが見つからない |
モデルファイルが正しいフォルダに配置されていません。モデルの種類ごとに指定されたフォルダ(ComfyUI/models/checkpointsなど)に、ファイルが正しく格納されているか再確認してください。
|
| カスタムノードが動かない |
Python 3.13では未対応の可能性があります。ComfyUIをPython 3.12で実行し直すと解決することが多いです。
|
まとめ
ComfyUIは無料で使える強力な生成AIツールです。Pythonのインストールとフォルダ配置さえできれば、基本的な導入は難しくありません。
この記事の流れ通りに進めれば、初心者でもスムーズに環境構築できます。まずは公式ワークフローで試して、慣れてきたらカスタムノードや独自ワークフローに挑戦してみましょう。
こちらもCHECK
-
-
【超簡単】ComfyUIでPony Diffusionを動かす!モデルとワークフローの導入方法
続きを見る
